Latex Draw Sequence Diagram . It produces beautiful uml diagrams in latex. Sequence diagrams are used to design, document, and validate the architecture, interface and logic of systems by describing the sequence of actions that need to be performed to complete a task.
UML diagrams which diagram to use and why draw.io from drawio-app.com
How to define the default vertical distance between nodes? And like gitmind, this sequence diagram tool can improve the creation process with its collaboration feature. No matter you want to create a sequence diagram or other uml diagrams, our online uml tool just works perfectly.
UML diagrams which diagram to use and why draw.io
Update the question so it focuses on one problem only by editing this post. Users can draw various visual illustrations, from simple to technical diagrams. Open up the gleek.io app and select “sequence diagram” from the dropdown menu in. These use cases are the events caused by external actors.
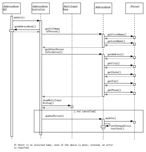
Source: www.researchgate.net
Draw smaller sequence diagrams that capture the essence of the use case; As stated by its name, it is based on a very popular graphic package pgf/tikz. The time progresses as you go down the page. Sequence diagrams are great at showing the interactions between elements in a system over time. Drawing graphs and diagrams using pdflatex.
Source: drawio-app.com
I want to draw sequence diagram in latex. Users can draw various visual illustrations, from simple to technical diagrams. It shows the objects participating in the interaction by their lifelines and. The time progresses as you go down the page. Drawing graphs and diagrams using pdflatex.
Source: nulab.com
Draw smaller sequence diagrams that capture the essence of the use case; It produces beautiful uml diagrams in latex. Diagrams.net (formerly draw.io) is free online diagram software. In this post i have collected the options available for embedding vector graphics in latex when using pdflatex. Tikz is a latex package that allows you to create high quality diagrams—and often quite.
Source: www.fiverr.com
Make sure that the diagram fits on a single page and leaves space for. Latex macros for drawing uml sequence diagrams, the name says it all; Draw.io can import.vsdx, gliffy™ and lucidchart™ files. To get started with tikz we need to load up the tikz package: Flowchart maker and online diagram software.
Source: www.edrawsoft.com
Sequence diagrams are great at showing the interactions between elements in a system over time. It defines their order and the events occurring inside the system. There is a new chronology.sty by levi wiseman.the documentation (pdf) says:. The program computes the right picture. Thanks to jessica peter for the inspiration and.
Source: tex.stackexchange.com
It currently supports class, activity and use case diagrams and state machines. How to define the default vertical distance between nodes? Sequence diagrams are organized according to time. These use cases are the events caused by external actors. Thanks to jessica peter for the inspiration and.
Source: sparxsystems.com
Update the question so it focuses on one problem only by editing this post. 9 min uml sequence diagrams are the first highly detailed behavioural diagrams that you will create when using uml for software development. Sequence diagrams are used to design, document, and validate the architecture, interface and logic of systems by describing the sequence of actions that need.
Source: giati-mpampa.blogspot.com
How to define the default vertical distance between nodes? Update the question so it focuses on one problem only by editing this post. Drawing graphs and diagrams using pdflatex. A sequence diagram is a uml diagram type that represents how and in what order objects in a system interact with each other. Tikz is a latex package that allows you.
Source: tex.stackexchange.com
As stated by its name, it is based on a very popular graphic package pgf/tikz. It defines their order and the events occurring inside the system. Flowchart maker and online diagram software. And like gitmind, this sequence diagram tool can improve the creation process with its collaboration feature. A sequence diagram describes an interaction among a set of objects participated.